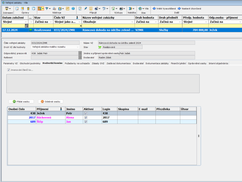
Hodnotící komise
Zde se edituje hodnotící komise pro veřejnou zakázku. Hodnotící komise posuzuje a hodnotí obdržené nabídky. Ustanovení hodnotící komise může být volitelné. Do hodnotící komise mohou být osoby jmenovány a/nebo vybrány ze seznamu osob. Editují se tato pole:
Jmenování členů komise (checkbox) - zda budou někteří členové komise jmenovaní. Potom budou uvedeni v poli níže.
Jmenovaní členové komise - textový seznam jmenovaných členů, každá osoba se uvede na samostatný řádek. Tyto osoby nemusejí být v tabulce OSOBY Orsoftu Open.
Osoby ze seznamu osob (tabulka OSOBY) - seznam osob z tabulky osob, které budou členy hodnotící komise. Osoby se přidávají přes tlačítka

a

.
Výsledná hodnotící komise se sestaví z jmenovaných členů a z členů vybraných z tabulky osob.