OR-SYSTEM Doku
Dokumentace a nápověda pro OR-SYSTEM Open

Předpis pro DPH

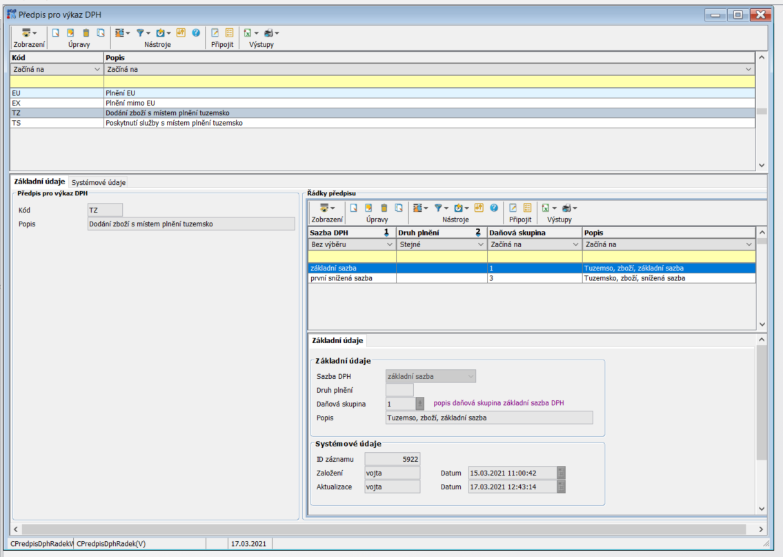
Tato tabulka spujuje sazbu dph (index) s daňovou skupinou pro jednotlivé typy faktur. Na základě této tabulky se při rozučtování řádku faktury plní daňová skupina , která pak určuje kam se hodnota zařadí na výkazu k DPH

  • tabulka se skládá
    • z hlavičky předpisu pro výkaz DPH
      • kod tato identifikace se pak použije ve faktur parametrech
      • popis uživatelský pois
    • z řádků předpisu pro výkaz DPH
      • sazba DPH sazba dph použitá pro přiřazení
      • druh plnění rozlišení pokud např pro nulovou sazbu existují různé daňové skupiny ( zboží , služby atd..)
      • daňová skupina daňová skupina která se naplní do řádku rozučtování
      • popis uživatelský popis řádku

orfertopen/lo/op/p0/fakturyvydane/cpredpisdphradek.txt · Poslední úprava: 2021/03/17 11:56 autor: 127.0.0.1