OR-SYSTEM Doku
Dokumentace a nápověda pro OR-SYSTEM Open
Historie:
•
czakopernahlas
•
fk_pppol_ppfhl
•
export
•
fk_tavzde_tavzd
•
rgb
•
g0_inventury
•
poptextuzivatel
•
fk_e0poru_o0ciselnik
•
map
•
cstrediskocas
Zdrojový kód stránky
Starší verze
Správa
Poslední úpravy
Mapa stránek
Hledat
Navigace
OR-SYSTEM Open
*
OR-SYSTEM Open
Jádro logistiky
Kalkulace
Obchod
TPV
Realizace
Skladové hospodářství
Výroba
Základy obsluhy
Základní část
CRM
Projekty
Lidské zdroje
Finanční účetnictví
Controlling
Majetek
Investice
Správa IS
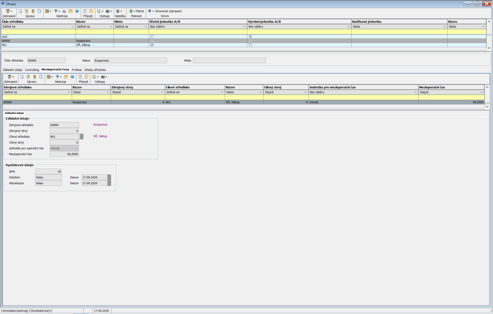
Mezioperační časy
orfertopen/lc/cstrediskocas.txt
· Poslední úprava: 2020/09/17 08:53 autor:
127.0.0.1
Zdrojový kód stránky
Starší verze
Nahoru