OR-SYSTEM Doku
Dokumentace a nápověda pro OR-SYSTEM Open

Střediska

Středisko označuje organizační jednotku, neboli Útvar.

Popis

Pro výpočet jakéhokoliv typu kalkulace (plánová, operativní, výsledná) musí být předem nadefinována organizační struktura podniku, která popisuje jednotlivé organizační jednotky daného podniku.

Pro jednotlivé jednotky organizační struktury lze definovat následující údaje:

  • Číslo jednotky organizační struktury
  • Název a sídlo střediska
  • Odpovědný vedoucí
  • Druh jednotky (organizační, účetní, výrobní)
  • Typ účetní jednotky
  • Definice nadřízené jednotky a jednotek podřízených
  • Platnost střediska

Vlastnosti

Mezi základní údaje patří popis daného střediska včetně zodpovědné osoby a platnost střediska.

Základní údaje

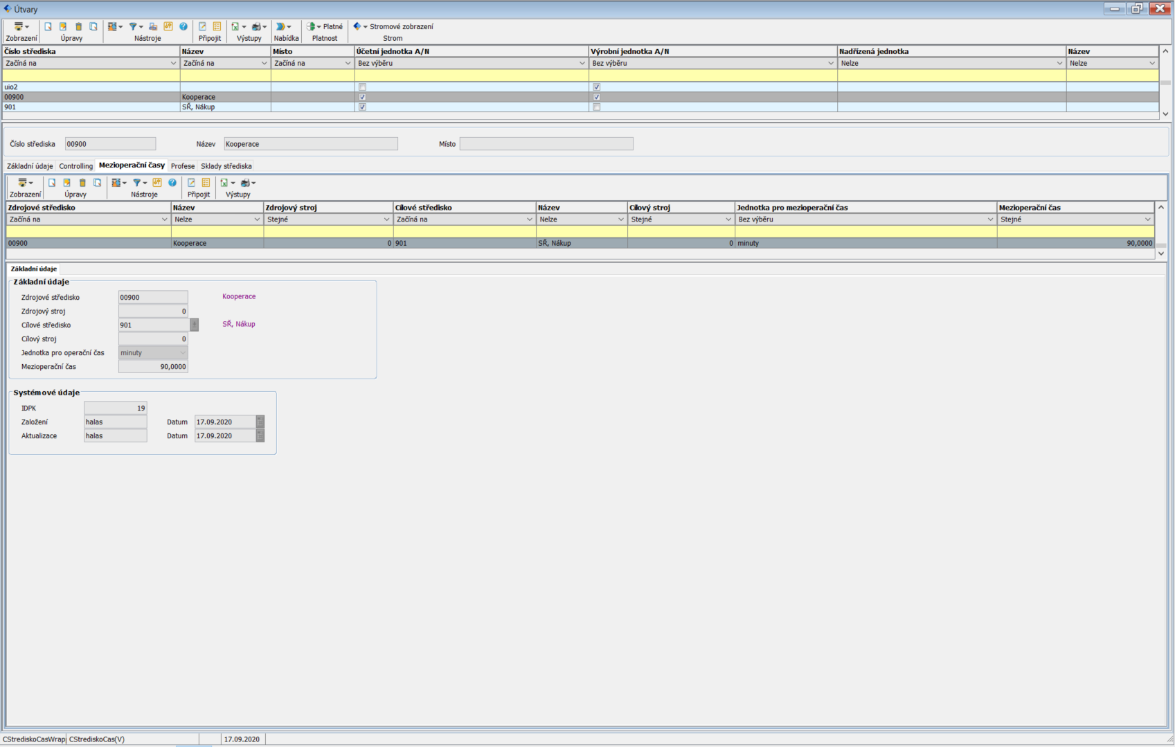
Další vlastností střediska je seznam mezioperačních časů, které uchovávají informace o zdrojovém i cílovém středisku a čas této operace.

Mezioperační časy

Každý Útvar má evidenci profesí, které toto středisko využívají. Zde jsou uchovány informace o mzdě, kapacitě a vytížení střediska.

Profese

Poslední vlastností je evidence skladů střediska, tedy jednotlivé sklady, kde je uložen materiál pro dané středisko.

Sklady střediska

orfertopen/nositele/okutv.txt · Poslední úprava: 2020/09/17 09:22 autor: 127.0.0.1