OR-SYSTEM Doku
Dokumentace a nápověda pro OR-SYSTEM Open

Otevření a uzavření operace zakázkového postupu

Každou operaci technologického postupu k vybrané zakázce je v případě potřeby možné znovu otevřít, či uzavřít. Tyto úpravy lze provádět jak jednotlivě, tak hromadně, pomocí zaškrtnutí vybraných řádků (operací) v checkboxu.

Otevření operace výrobní zakázky

V Menu Výroba / Tvorba zakázek / Sériové zakázky vyberu příslušnou zakázku. V jejím detailu (v podokně zakázky) kliknu na záložku Řádky a zvolím řádek zakázky, ve kterém budu chtít editovat jeho jednotlivé operace (v obrázku níže je označený řádek č.1). Přes tlačítko Nabídka Nabídka v panelu ikon nad řádky následně spustím úlohu Operace řádku.

V nově otevřeném okně si pomocí zaškrtnutí políček checkboxu vyberu požadovaný počet již ukončených operací pro jejich opětovné otevření (ukončená operace je ve sloupci Ukončení operace se statusem písmene J).

V horním panelu ikon vyberu funkci Nabídka Nabídka / Změna stavu a zavolám úlohu Otevření operace.

V dialogovém okně potvrdíme otevření vybraných operací.

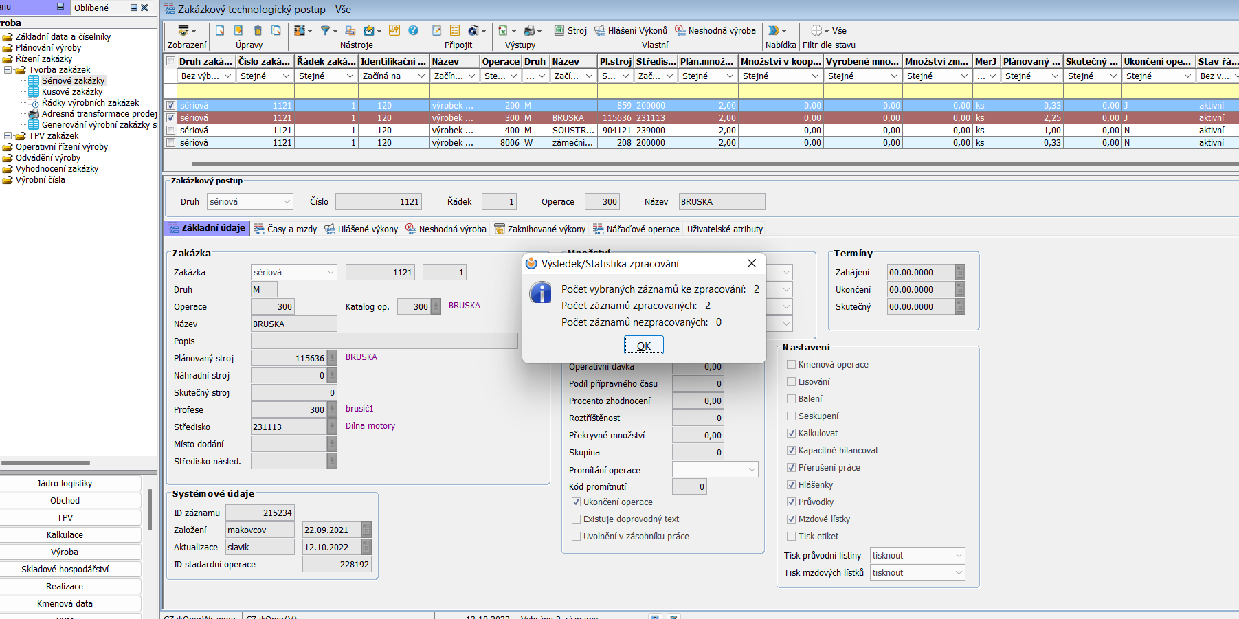
Proběhne zpracování úlohy a následně se objeví výsledek s počtem zpracovaných záznamů.

Oba zpracované řádky nyní vidíme otevřené. Ve sloupci Ukončení operace mají status N.

Poznámka: Může se stát, že budete chtít otevřít např. dvě operace, ale v checkboxu označíte omylem řádky tři, přičemž zavřené operace jsou pouze dvě (ve sloupci Ukončení operace status J) a třetí vybraná operace je otevřená - status N.

Výsledkem budou 2 zpracované záznamy (původně uzavřené a nyní otevřené operace) a jeden nezpracovaný - již před spuštěním úlohy otevřená operace, jejíž status se nezměnil.

Původně zamýšlené otevření dvou zavřených operací přesto proběhlo v pořádku.

Uzavření operace výrobní zakázky

V Menu Výroba / Tvorba zakázek / Sériové zakázky vyberu příslušnou zakázku. V jejím detailu (v podokně zakázky) kliknu na záložku Řádky a zvolím řádek zakázky, ve kterém budu chtít editovat jeho jednotlivé operace (v obrázku níže je označený řádek č.1). Přes tlačítko Nabídka Nabídka v panelu ikon nad řádky následně spustím úlohu Operace řádku.

V nově otevřeném okně si pomocí zaškrtnutí políček checkboxu vyberu požadovaný počet operací pro jejich uzavření (otevřená operace je ve sloupci Ukončení operace se statusem písmene N).

V horním panelu ikon vyberu funkci Nabídka Nabídka / Změna stavu a zavolám úlohu Uzavření operace.

V dialogovém okně potvrdíme uzavření vybraných operací.

Proběhne zpracování úlohy a následně se objeví výsledek s počtem zpracovaných záznamů.

Oba zpracované řádky nyní vidíme uzavřené. Ve sloupci Ukončení operace mají status J.

orfertopen/lv/czakoper/otevrenioperace.txt · Poslední úprava: 2022/10/14 08:23 autor: 127.0.0.1